Toggle navigation
首页
行业巡检方案
巡检系统
案例
关于我们
联系我们
首页
>
巡检系统
>
软件
>
铁路巡检系统软件
铁路巡检系统软件
发布时间:2025-05-20 16:41:44 浏览:505
提升管理效能,确保铁路运输安全畅通
通过《铁路护路巡检管理系统》,规范专业护路队伍执勤行为,强化执勤巡查质量,实现铁路护路防控工作科学化、规范化、精细化和制度化的推进和实施,确保铁路运输安全畅通。
铁路护路GPS巡检管理系统架构
强大的智能后台
一切从需求出发,模块化管理平台,简单易用
宁夏包兰铁路护路处正在使用金万码
《铁路护路GPS巡检管理平台》
监控与报警
当护路人员遇到突发事件后,触摸手动报警,监控平台立刻会弹出报警信息窗体,管理
人员对报警信息进行响应,及时进行调度与部署。
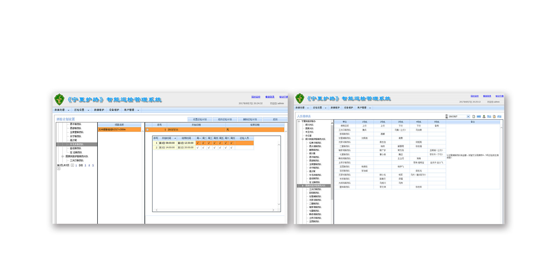
任务下达与排班
对护路日常工作的智能排班和高效管理,确保护路工作的规范化,提高护路巡查质量。
系统应用效果
规范行为,强化质量,确保安全运输
优化人员配置
根据铁路安全运输的目标要求,进行护路人员排班和巡查区域及
路线的合理规划。对事故多发地段,根据预案进行护路巡防的重
点部署
规范防控行为 提高巡查质量
通过动态GIS系统,能够实现监督和掌握护路人员的巡
检情况以及所处位置;提高巡查质量。
任务下发与排班
严谨的排班管理和灵活的路线规划,既可以强化护路工作纪律,
又能够实现巡防一体的规划和统筹管理。
提高巡护人员自身安全防护水平
一键报警功能和实时监控功能可以对护路人员进
行位置跟踪,提高人员自身安全保护。